安全矩阵

 找回密码
 立即注册
搜索
查看: 2459|回复: 0

应急响应常用工具

[复制链接]

855

主题

862

帖子

2940

积分

金牌会员

Rank: 6Rank: 6

积分
2940
发表于 2021-10-26 10:14:36 | 显示全部楼层 |阅读模式
原文链接:应急响应常用工具

1 进程分析工具
1.1 ProcessHacker
    功能:ProcessHacker是一款不错的进程分析工具,可查看所有进程信息,包括进程加载的dll、进程打开的文件、进程读写的注册表……,也可以将特定进程的内存空间Dump到本地,此外还可以查看网络连接。
    工具截图如下:

注:查看具体进程的详细信息,双击Processes列表中的进程名字即可。
1.2 ProcessExplorer
    功能:ProcessExplorer是一款不错的进程分析工具,微软官方推荐工具,稳定性和兼容性相对不错。可查看所有进程的信息,包括其加载的dll、创建的线程、网络连接……,同样可以Dump出进程的内存空间到本地。

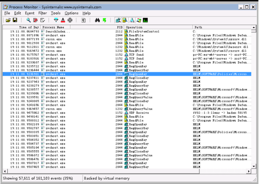
1.3 ProcessMonitor
    功能:ProcessMonitor是一款实时刷新的进程信息监控工具,微软官方推荐工具,稳定性和兼容性也是相对出色。展示的信息很全面,且每一个打开的句柄、注册表、网络连接……都与具体的进程关联起来。

1.4 XueTr
    功能:XueTr(官网www.xuetr.com)是一个Windows系统信息查看软件,可协助排查木马、后门等病毒,功能包含:

1.进程、线程、进程模块、进程窗口、进程内存、定时器、热键信息查看,杀进程、杀线程、卸载模块等功能2.内核驱动模块查看,支持内核驱动模块的内存拷贝3.SSDT、Shadow SSDT、FSD、Keyboard、TCPIP、Classpnp、Atapi、Acpi、SCSI、Mouse、IDT、GDT信息查看,并能检测和恢复ssdt hook和inline hook4.CreateProcess、CreateThread、LoadImage、CmpCallback、BugCheckCallback、Shutdown、Lego等Notify Routine信息查看,并支持对这些Notify Routine的删除5.端口信息查看6.查看消息钩子7.内核模块的iat、eat、inline hook、patches检测和恢复8.磁盘、卷、键盘、网络层等过滤驱动检测,并支持删除9.注册表编辑10.进程iat、eat、inline hook、patches检测和恢复11.文件系统查看,支持基本的文件操作12.查看(编辑)IE插件、SPI、启动项、服务、Host文件、映像劫持、文件关联、系统防火墙规则、IME13.ObjectType Hook检测和恢复14.DPC定时器检测和删除15.MBR Rootkit检测和修复16.内核对象劫持检测17.其它一些手工杀毒时需要用到的功能,如修复LSP、修复安全模式等

1.5 PCHunter
    功能:XueTr的增强版,功能和XueTr差不多,可参考上图。推荐更多使用PCHunter,减少出故障的概率。
1.6 ProcessDump
    功能:可对指定的进程,将其进程空间内的所有模块单独Dump出来,甚至可Dump出隐藏的模块(即进程加载的dll,这里通常是被注入)。

注:这是个命令行工具。
1.7 PsTools
    功能:PsTools是命令行工具集,微软官方推荐,功能多而全,其涵盖的子功能(命令)如下:

2 流量分析工具
2.1 Wireshark
    功能:Wireshark是一款常用的网络抓包工具,同时也可以用于流量分析。

2.2 科来网络分析
    功能:科来公司的一款流量分析工具,对比Wireshark要相对易用些(特别是流量分析入门人员),此外,该工具会自动将流量进行归类和统计。在某种意味上,还是比较方便的。

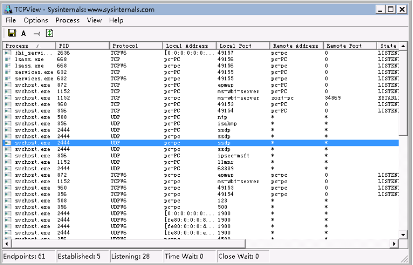
2.3 TCPView
    功能:查看系统的网络连接详情,每一条连接对应的进程、协议、进程、源目地址、源目端口、连接状态……总之,可展示当前活跃连接的所有详细信息。

3 启动项分析工具
3.1 AutoRuns
    功能:一款不错的启动项分析工具,微软官方推荐。只要涉及到启动项相关的信息,事无巨细,通通都可以查询得到,非常方便找到病毒的启动项。

4 信息收集工具
4.1 FastIR
    功能:收集操作系统的关键日志、关键信息,方便后续取证和排查分析。
4.2 BrowsingHistoryView
    功能:收集浏览器的历史记录,方便追溯域名、URL的访问来源是否源自于用户行为。
5 辅助工具
5.1 Hash
    功能:文件hash计算工具,可计算文件MD5、SHA1、CRC值,可用于辅助判断文件是否被篡改,或者使用哈希值到威胁情报网站查看是否为恶意文件。

5.2 ntfsdir
    功能:病毒也有可能是以创建服务启动项的方式保持长久运行,点击Autoruns的Services功能,如下图,检查是否有异常的服务启动项。
5.3 Unlocker
    功能:可对难以删除的文件进行强制删除(包括锁定的文件),需安装,安装后右键菜单”Unlocker“即可弹出如下界面:

6 Webshell查杀工具
6.1 wscan
    功能:深信服自研的一款Webshell查杀工具。

6.2 D盾
    功能:D盾是迪元素科技的一款Webshell查杀工具。

7 专杀工具
7.1 飞客蠕虫专杀
    功能:专门针对飞客蠕虫病毒进行查杀的工具。
    飞客蠕虫专杀工具有kidokiller(卡巴斯基出品)、TMCleanTool(趋势科技出品)。
    Kidokiller运行截图如下,红色方框的所有0值表明没有中飞客蠕虫,如果有非0值,即说明中了飞客蠕虫。

    TMCleanTool的运行截图如下,有威胁项即表明中了飞客蠕虫。

7.2 Ramnit专杀
    功能:专门针对Ramnit类家族病毒进行查杀的工具。
    FxRamnit是赛门铁克出品的Ramnit专杀工具,其运行界面如下,点击”Start“按钮即可:

    注:由于Ramnit是全盘感染性病毒,故此专杀工具运行时间比较长,需耐心等待(FxRamnit常常给人一种”假死“的感觉)。


回复

使用道具 举报

您需要登录后才可以回帖 登录 | 立即注册

本版积分规则

小黑屋|安全矩阵

GMT+8, 2025-11-15 14:32 , Processed in 0.014979 second(s), 18 queries .

Powered by Discuz! X4.0

Copyright © 2001-2020, Tencent Cloud.

快速回复 返回顶部 返回列表