|
|
原文链接:[系统安全] 三十四.恶意代码检测(4)编写代码自动提取IAT表、字符串及时间戳溯源地区
一.PE文件格式什么是PE文件?
PE文件的全称是Portable Executable,意为可移植的可执行的文件,常见的EXE、DLL、OCX、SYS、COM都是PE文件,PE文件是微软Windows操作系统上的程序文件(可能是间接被执行,如DLL)。
EXE文件格式:
- DOS:MZ格式
- WIndows 3.0/3.1:NE(New Executable)、16位Windows可执行文件格式
为什么要重点学习这种文件格式呢?
PE文件是可移植、可执行、跨Win32平台的文件格式
- 所有Win32执行体(exe、dll、kernel mode drivers)
- 知道PE文件本质后,能更好进行恶意样本分析、APT攻击分析、勒索病毒分析
- 了解软件加密和加壳的思想,能够PJ相关的PE文件
- 它是您熟悉Windows操作系统的第一步,包括EXE程序怎么映射到内存,DLL怎么导入等
- 软件逆向工程的基本思想与PE文件格式息息相关
- 如果您想成为一名黑客、系统安全工程师,那么精通PE文件是非常必要的
可执行程序是具有不同的形态的,比如用户眼中的QQ如下图所示。
 
 
本质上,QQ如下图所示。
 
PE文件格式总体结构
接着让我们来欣赏下PE文件格式总体结构图,包括:MZ头部、DOS stub、PE文件头、可选文件头、节表、节等。
 
本文的第二部分我们将对PE文件格式进行详细解析。比如,MZ头文件是定位PE文件头开始位置,用于PE文件合法性检测。DOS下运行该程序时,会提示用户“This Program cannot be run in DOS mode”。
 
PE文件格式与恶意软件的关系
- 何为文件感染或控制权获取?
使目标PE文件具备或启动病毒功能(或目标程序)
不破坏目标PE文件原有功能和外在形态(如图标)等
…
- 病毒代码如何与目标PE文件融为一体呢?
代码植入
控制权获取
图标更改
Hook
…
PE文件解析常用工具包括:
- PEView:可按照PE文件格式对目标文件的各字段进行详细解析。
- Stud_PE:可按照PE文件格式对目标文件的各字段进行详细解析。
- Ollydbg:可跟踪目标程序的执行过程,属于用户态调试工具。
- UltraEdit \ 010Editor:可对目标文件进行16进制查看和修改。
二.PE文件格式解析该部分实验内容:
- 使用010Editor观察PE文件例子程序hello-2.5.exe的16进制数据
- 使用Ollydbg对该程序进行初步调试,了解该程序功能结构,在内存中观察该程序的完整结构
- 使用010Editor修改该程序,使得该程序仅弹出第二个对话框
1.010Editor解析PE文件PE文件结构如下图所示,我推荐大家使用010Editor工具及其模板来进行PE文件分析。
MZ头部+DOS stub+PE文件头+可选文件头+节表+节
 
(1) 使用010Editor工具打开PE文件,并运行模板。
该PE文件可分为若干结构,如下图所示。
 
(2) MZ文件头(000h-03fh)。
下图为hello-2.5.exe的MZ文件头,该部分固定大小为40H个字节。偏移3cH处字段Offset to New EXE Header,指示“NT映象头的偏移地址”,其中000000B0是NT映象头的文件偏移地址,定位PE文件头开始位置,用于PE文件合法性检验。
 
000000B0指向PE文件头开始位置。
 
(3) DOS插桩程序(040h-0afh)
DOS Stub部分大小不固定,位于MZ文件头和NT映象头之间,可由MZ文件头中的Offset to New EXE Header字段确定。下图为hello-2.5.exe中的该部分内容。
 
(4) PE文件头(0b0h-1a7h)
该部分包括PE标识、映像文件头、可选文件头。
- Signature:字串“PE\0\0”,4个字节(0b0H~0b4H)
- 映象文件头File Header:14H个字节(0b5H~0c7H)
偏移2H处,字段Number of Section 给出节的个数(2个字节):0003
偏移10H处,字段Size of Optional Header 给出可选映象头的大小(2个字节):00E0
- 可选映象头Optional Header:0c8H~1a7H
 
对应解析如下图所示,包括PE标识、X86架构、3个节、文件生成时间、COFF便宜、可选头大小、文件信息标记等。
 
010Editor使用模板定位PE文件各节点信息。
 
PE文件可选文件头224字节,其对应的字段信息如下所示:
- typedef struct _IMAGE_OPTIONAL_HEADER {
- WORD Magic; /*机器型号,判断是PE是32位还是64位*/
- BYTE MajorLinkerVersion; /*连接器版本号高版本*/
- BYTE MinorLinkerVersion; /*连接器版本号低版本,组合起来就是 5.12 其中5是高版本,C是低版本*/
- DWORD SizeOfCode; /*代码节的总大小(512为一个磁盘扇区)*/
- DWORD SizeOfInitializedData; /*初始化数据的节的总大小,也就是.data*/
- DWORD SizeOfUninitializedData; /*未初始化数据的节的大小,也就是 .data ? */
- DWORD AddressOfEntryPoint; /*程序执行入口(OEP) RVA(相对偏移)*/
- DWORD BaseOfCode; /*代码的节的起始RVA(相对偏移)也就是代码区的偏移,偏移+模块首地址定位代码区*/
- DWORD BaseOfData; /*数据结的起始偏移(RVA),同上*/
- DWORD ImageBase; /*程序的建议模块基址(意思就是说作参考用的,模块地址在哪里)*/
- DWORD SectionAlignment; /*内存中的节对齐*/
- DWORD FileAlignment; /*文件中的节对齐*/
- WORD MajorOperatingSystemVersion; /*操作系统版本号高位*/
- WORD MinorOperatingSystemVersion; /*操作系统版本号低位*/
- WORD MajorImageVersion; /*PE版本号高位*/
- WORD MinorImageVersion; /*PE版本号低位*/
- WORD MajorSubsystemVersion; /*子系统版本号高位*/
- WORD MinorSubsystemVersion; /*子系统版本号低位*/
- DWORD Win32VersionValue; /*32位系统版本号值,注意只能修改为4 5 6表示操作系统支持nt4.0 以上,5的话依次类推*/
- DWORD SizeOfImage; /*整个程序在内存中占用的空间(PE映尺寸)*/
- DWORD SizeOfHeaders; /*所有头(头的结构体大小)+节表的大小*/
- DWORD CheckSum; /*校验和,对于驱动程序,可能会使用*/
- WORD Subsystem; /*文件的子系统 :重要*/
- WORD DllCharacteristics; /*DLL文件属性,也可以成为特性,可能DLL文件可以当做驱动程序使用*/
- DWORD SizeOfStackReserve; /*预留的栈的大小*/
- DWORD SizeOfStackCommit; /*立即申请的栈的大小(分页为单位)*/
- DWORD SizeOfHeapReserve; /*预留的堆空间大小*/
- DWORD SizeOfHeapCommit; /*立即申请的堆的空间的大小*/
- DWORD LoaderFlags; /*与调试有关*/
- DWORD NumberOfRvaAndSizes; /*下面的成员,数据目录结构的项目数量*/
- IMAGE_DATA_DIRECTORY DataDirectory[16]; /*数据目录,默认16个,16是宏,这里方便直接写成16*/
- } IMAGE_OPTIONAL_HEADER32, *PIMAGE_OPTIONAL_HEADER32;
复制代码

(5) 节表(1a8h-21fh)
- 表项大小固定,28H个字节;表项个数由映象文件头的字段Number of Section 给出。
- 每个表项的起始位置起(8个字节),字段Name给出对应节的名称。
- 每个表项的偏移14H处(4个字节),字段Offset to Raw Data给出对应节的起始文件偏移。
 
该结构包括3个节,对应上图的3个struct IMAGE_SECTION_HEADER,即“.test”、“.rdata”、“.data”节,其偏移地址对应下图紫色区域,分别是400、600、800的位置。
 
(6) 3个节
- 400H-5ffH:代码节
- 600H-7ffH:引入函数节
- 800H-9ffH:数据节
 
注意,代码节“.text”前46H为数据,后面全是0位填充值,为了实现文件的200H对齐,所以代码节是400H到5ffH。
 
(7) 引入函数节
⽤来从其他DLL中引⼊函数,引入了kernel32.dll和user32.dll,这个节一般名为“.rdata”。引入函数是被某模块调用的但又不在调用者模块中的函数,用来从其他(系统或第三方写的)DLL中引入函数,例如kernel32.dll、gdi32.dll等。
 
010Editor打开如下图所示:
 
详细标注信息如下图所示:(图引自HYQ同学,再此感谢)
 
(8) 数据节
数据节实际大小58h,对齐后大小200h,地址为800h-9ffh,包括对话框弹出的具体内容。
 
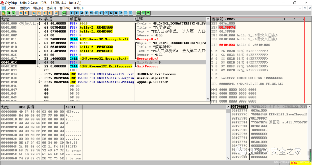
2.Ollydbg动态调试程序使用Ollydbg对该程序进行初步调试,了解该程序功能结构,在内存中观察该程序的完整结构。注意,内存对齐单位和文件对齐单位的不同,内容和文件中IAT表内容的不同。
第一步,打开OD加载PE文件。
OD是一款PE文件动态调试器,此时程序断点自动停止在程序入口点00401000H位置。
 
在010Editor中,我们可以看到,该PE程序基地址是400000h,程序入口地址是1000h,两个相加为加载至内存中的地址,即401000h。
 
第二步,动态调试程序。
当我们双击地址位置,则可以下断点且变红,比如0040100Fh。
 
接着查看对应调试快捷键,F7是单步步入,F8是单步步过。

我们直接按F8单步步过,此时的位置会CALL一个MessageBoxA函数。

直接单步步过,此时会弹出第一个对话框,点击“确定”按钮。

第三步,动态调试程序之数据跟随。
接着我们看左下角部分的内存数据,在该区域按下“Ctrl+G”在数据窗口中跟随,输入基地址400000。
 
此时可以看到加载到内存中的数据,可以看到该数据与010Editor打开的PE文件数据一致的。
 
接着继续按F8单步步过弹出第二个窗口。
 
右上角是它寄存器的值,包括各个寄存器中的数据,我们实验中主要使用的寄存器包括EAX、ECX、EDX、EBX等。
 
接着步过0040102E,它是退出进程ExitProcess的位置,此时进程已经终止,如下图所示。
 
实验讲到这里,使用OD动态调试的PE文件的基础流程就讲解完毕,后续随着实验深入,我们还会使用该工具。
三.Python获取时间戳接着我们尝试通过Python来获取时间戳,python的PE库是pefile,它是用来专门解析PE文件的,可静态分析PE文件。pefile能完成的任务包括:
- 检查头
- 分析部分数据
- 检索嵌入式数据
- 从资源中读取字符串
- 警告值可疑和格式错误
- PE的基本分析,喜欢写一些领域和其他部分的PE的
- 带有PEiD签名的打包程序检测
- PEiD签名 生成
推荐大家学习官方资料和github文档。
安装扩展包的方法如下:
 
假设安装成功之后,我们需要对下图所示的软件进行分析,该软件是我在博客中生成的,大家直接使用即可(文章开头的github链接能下载)。
- Windows黑客编程之注入技术详解(全局钩子、远线程钩子、突破Session 0注入、APC注入)
 
第一步,我们通过010Editor分析PE文件。
其时间戳的输出结果如下:
我们希望通过Python写代码实现自动化提取,为后续自动化溯源提供帮助。
 
第二步,撰写Python代码实现简单分析。
- import pefile
- import os,string,shutil,re
- PEfile_Path = "MFCApplication.exe"
-
- pe = pefile.PE(PEfile_Path)
- print(type(pe))
- print(pe)
复制代码

输出如下图所示结果,这是Python包自定义的PE结构。
 
squeezed text表示python的一种编程规范要求,简称pep8,你只需要将鼠标放到Squeezed上,右键Copy即可查看内容,显示的是该PE文件的基本结构,如下所示:
-

对应于010Editor分析的结果,前后是一致的。

同时,我们可以输入help(pefile.PE) 查看帮助信息,它定义了pefile包的一些函数和属性。
- Help on class PE in module pefile:
- class PE(builtins.object)
- | PE(name=None, data=None, fast_load=None)
- |
- | A Portable Executable representation.
- |
- | This class provides access to most of the information in a PE file.
- |
- | It expects to be supplied the name of the file to load or PE data
- | to process and an optional argument 'fast_load' (False by default)
- | which controls whether to load all the directories information,
- | which can be quite time consuming.
- |
- | pe = pefile.PE('module.dll')
- | pe = pefile.PE(name='module.dll')
- |
- | would load 'module.dll' and process it. If the data is already
- | available in a buffer the same can be achieved with:
- |
- | pe = pefile.PE(data=module_dll_data)
- |
- | The "fast_load" can be set to a default by setting its value in the
- | module itself by means, for instance, of a "pefile.fast_load = True".
- | That will make all the subsequent instances not to load the
- | whole PE structure. The "full_load" method can be used to parse
- | the missing data at a later stage.
- |
- | Basic headers information will be available in the attributes:
- |
- | DOS_HEADER
- | NT_HEADERS
- | FILE_HEADER
- | OPTIONAL_HEADER
- |
- | All of them will contain among their attributes the members of the
- | corresponding structures as defined in WINNT.H
- |
- | The raw data corresponding to the header (from the beginning of the
- | file up to the start of the first section) will be available in the
- | instance's attribute 'header' as a string.
- |
- | The sections will be available as a list in the 'sections' attribute.
- | Each entry will contain as attributes all the structure's members.
- |
- | Directory entries will be available as attributes (if they exist):
- | (no other entries are processed at this point)
- |
- | DIRECTORY_ENTRY_IMPORT (list of ImportDescData instances)
- | DIRECTORY_ENTRY_EXPORT (ExportDirData instance)
- | DIRECTORY_ENTRY_RESOURCE (ResourceDirData instance)
- | DIRECTORY_ENTRY_DEBUG (list of DebugData instances)
- | DIRECTORY_ENTRY_BASERELOC (list of BaseRelocationData instances)
- | DIRECTORY_ENTRY_TLS
- | DIRECTORY_ENTRY_BOUND_IMPORT (list of BoundImportData instances)
- |
- | The following dictionary attributes provide ways of mapping different
- | constants. They will accept the numeric value and return the string
- | representation and the opposite, feed in the string and get the
- | numeric constant:
- |
- | DIRECTORY_ENTRY
- | IMAGE_CHARACTERISTICS
- | SECTION_CHARACTERISTICS
- | DEBUG_TYPE
- | SUBSYSTEM_TYPE
- | MACHINE_TYPE
- | RELOCATION_TYPE
- | RESOURCE_TYPE
- | LANG
- | SUBLANG
- ......
复制代码

第三步,撰写代码获取PE文件的方法和属性,比如section。
- import pefile
- import os,string,shutil,re
- PEfile_Path = "MFCApplication.exe"
- #解析PE文件
- pe = pefile.PE(PEfile_Path)
- print(type(pe))
- print(pe)
- #查看方法和属性
- print(dir(pefile.PE))
- for section in pe.sections:
- print(section)
复制代码

输出如下结果:
 
获取导入表信息代码如下:
- import pefile
- import os,string,shutil,re
- PEfile_Path = "MFCApplication.exe"
- #解析PE文件
- pe = pefile.PE(PEfile_Path)
- print(type(pe))
- print(pe)
- #获取导入表信息
- for item in pe.DIRECTORY_ENTRY_IMPORT:
- print(item.dll)
- for con in item.imports:
- print(con.name)
- print("") #换行
复制代码

输出如下所示的结果,包括KERNEL32.dll、USER32.dll等。
- b'KERNEL32.dll'
- b'RtlUnwind'
- b'GetModuleHandleExW'
- b'GetCommandLineA'
- b'GetSystemInfo'
- b'CreateThread'
- ...
- b'USER32.dll'
- b'DlgDirSelectExA'
- b'FindWindowExA'
- b'FindWindowA'
- b'SetParent'
- b'ChildWindowFromPointEx'
- ...
- b'GDI32.dll'
- b'CreateEllipticRgn'
- b'CreateFontIndirectA'
- b'CreateHatchBrush'
- b'CreateICA'
- b'CreatePalette'
- b'CreatePen'
- ...
- b'MSIMG32.dll'
- b'AlphaBlend'
- b'GradientFill'
- b'TransparentBlt'
- b'ADVAPI32.dll'
- b'RegCloseKey'
- b'RegQueryValueExA'
- b'RegCreateKeyExA'
- b'RegDeleteKeyA'
- ...
- b'SHELL32.dll'
- b'SHGetPathFromIDListA'
- b'SHGetSpecialFolderLocation'
- b'SHBrowseForFolderA'
- b'SHGetDesktopFolder'
- b'DragAcceptFiles'
- ...
- b'COMCTL32.dll'
- b'InitCommonControlsEx'
- ...
复制代码

对应010editor的PE软件分析结果如下:

第四步,分析文件结构及时间戳位置。
同样,我们可以使用stud_PE查看文件属性,该软件用于显示头部、DOs、区段、函数等信息,包括导入表、导出表等,显示该EXE程序加载的DLL文件及函数。
 
这里我们最关心的内容是“TimeDateStamp”,接下来想办法获取它即可。
- typedef struct _IMAGE_FILE_HEADER
- {
- +04h WORD Machine; // 运行平台
- +06h WORD NumberOfSections; // 文件的区块数目
- +08h DWORD TimeDateStamp; // 文件创建日期和时间
- +0Ch DWORD PointerToSymbolTable; // 指向符号表(主要用于调试)
- +10h DWORD NumberOfSymbols; // 符号表中符号个数(同上)
- +14h WORD SizeOfOptionalHeader; // IMAGE_OPTIONAL_HEADER32 结构大小
- +16h WORD Characteristics; // 文件属性
- } IMAGE_FILE_HEADER, *PIMAGE_FILE_HEADER;
复制代码

对应的Python包返回的值如下所示:
 
第五步,接着我们通过pe.DOS_HEADER、pe.FILE_HEADER等方法获取对应的内容。
- import pefile
- import os,string,shutil,re
- PEfile_Path = "MFCApplication.exe"
- #解析PE文件
- pe = pefile.PE(PEfile_Path, fast_load=True)
- print(type(pe))
- print(pe)
- #显示DOS_HEADER
- print(pe.DOS_HEADER,"\n")
- #显示NT_HEADERS
- print(pe.NT_HEADERS,"\n")
- #显示FILE_HEADER
- print(pe.FILE_HEADER,"\n")
- #显示OPTIONAL_HEADER
- print(pe.OPTIONAL_HEADER,"\n")
复制代码

输出如下图所示的结构,其中时间戳也在其中。
 
作者本想通过它指定的方法提取对应的值,但一直失败,但作为长期从事NLP和数据挖掘的程序员,这都不是事,我们通过正则表达式即可提取所需知识。
- import pefile
- import os,string,shutil,re
- PEfile_Path = "MFCApplication.exe"
- #解析PE文件
- pe = pefile.PE(PEfile_Path, fast_load=True)
- print(type(pe))
- print(pe)
- print(pe.get_imphash())
- #显示DOS_HEADER
- dh = pe.DOS_HEADER
- #显示NT_HEADERS
- nh = pe.NT_HEADERS
- #显示FILE_HEADER
- fh = pe.FILE_HEADER
- #显示OPTIONAL_HEADER
- oh = pe.OPTIONAL_HEADER
- print(type(fh)) #<class 'pefile.Structure'>
- print(str(fh))
- #通过正则表达式获取时间
- p = re.compile(r'[[](.*?)[]]', re.I|re.S|re.M) #最小匹配
- res = re.findall(p, str(fh))
- print(res[1]) #第一个值是IMAGE_FILE_HEADER
- # Fri Jun 19 10:46:21 2020 UTC
复制代码

最终输出结果如下所示,这样我们就完成了Python自动化提取PE软件的时间戳过程。任何一个PE软件都能进行提取,该时间戳也记录了软件的编译时间。
- <class 'pefile.PE'>
- Squeezed text(347 lines).
- <class 'pefile.Structure'>
- [IMAGE_FILE_HEADER]
- 0x10C 0x0 Machine: 0x14C
- 0x10E 0x2 NumberOfSections: 0xA
- 0x110 0x4 TimeDateStamp: 0x5EEC977D [Fri Jun 19 10:46:21 2020 UTC]
- 0x114 0x8 PointerToSymbolTable: 0x0
- 0x118 0xC NumberOfSymbols: 0x0
- 0x11C 0x10 SizeOfOptionalHeader: 0xE0
- 0x11E 0x12 Characteristics: 0x102
- Fri Jun 19 10:46:21 2020 UTC
复制代码

四.时间戳判断来源地区1.UTC时间转换协调世界时,又称世界统一时间、世界标准时间、国际协调时间。由于英文(CUT)和法文(TUC)的缩写不同,作为妥协,简称UTC。协调世界时是以原子时秒长为基础,在时刻上尽量接近于世界时的一种时间计量系统。Python时间解析代码如下:
- import pefile
- import time
- import datetime
- import os,string,shutil,re
- PEfile_Path = "MFCApplication.exe"
- #----------------------------------第一步 解析PE文件-------------------------------
- pe = pefile.PE(PEfile_Path, fast_load=True)
- print(type(pe))
- print(pe)
- print(pe.get_imphash())
- #显示DOS_HEADER
- dh = pe.DOS_HEADER
- #显示NT_HEADERS
- nh = pe.NT_HEADERS
- #显示FILE_HEADER
- fh = pe.FILE_HEADER
- #显示OPTIONAL_HEADER
- oh = pe.OPTIONAL_HEADER
- print(type(fh)) #<class 'pefile.Structure'>
- print(str(fh))
- #----------------------------------第二步 获取UTC时间-------------------------------
- #通过正则表达式获取时间
- p = re.compile(r'[[](.*?)[]]', re.I|re.S|re.M) #最小匹配
- res = re.findall(p, str(fh))
- print(res[1]) #第一个值是IMAGE_FILE_HEADER
- res_time = res[1].replace(" UTC","")
- # Fri Jun 19 10:46:21 2020 UTC
- #获取当前时间
- t = time.ctime()
- print(t) # Thu Jul 16 20:42:18 2020
- final_time = datetime.datetime.strptime(res_time, '%a %b %d %H:%M:%S %Y')
- print(final_time)
- # 2020-06-19 10:46:21
复制代码

输出结果如下,可以看到该EXE的创建时间。如果想转换成时间戳可以进一步处理。
- Fri Jun 19 10:46:21 2020 UTC
- 2020-06-19 10:46:21
接下来我们需要进一步分析,根据时间戳判断所在区域。
2.时区APT溯源案例(白象)作者在“七十四.APT攻击检测溯源与常见APT组织的攻击案例”文章中普及过,安天公司通过时区溯源白象APT来自南亚地区,这里再进行回顾下。
在过去的四年中,安天的工程师们关注到了中国的机构和用户反复遭遇来自“西南方向”的网络入侵尝试。这些攻击虽进行了一些掩盖和伪装,我们依然可以将其推理回原点——来自南亚次大陆的某个国家。
- 参考文章:白象的舞步——来自南亚次大陆的网络攻击
安天在2014年4月相关文章中披露的针对中国两所大学被攻击的事件,涉及以下六个样本。其中五个样本投放至同一个目标,这些样本间呈现出模块组合作业的特点。
- 4号样本是初始投放样本,其具有下载其他样本功能
- 3号样本提取主机相关信息生成日志文件
- 5号样本负责上传
- 6号样本采集相关文档文件信息
- 2号样本则是一个键盘记录器

那么,如何溯源该组织所来自的区域呢?
安天通过对样本集的时间戳、时区分析进行分析,发现其来自南亚。样本时间戳是一个十六进制的数据,存储在PE文件头里,该值一般由编译器在开发者创建可执行文件时自动生成,时间单位细化到秒,通常可以认为该值为样本生成时间(GMT时间)。
 
时间戳的分析需要收集所有可用的可执行文件时间戳,并剔除过早的和明显人为修改的时间,再将其根据特定标准分组统计,如每周的天或小时,并以图形的形式体现,下图是通过小时分组统计结果:
 
从上图的统计结果来看,如果假设攻击者的工作时间是早上八九点至下午五六点的话,那么将工作时间匹配到一个来自UTC+4或UTC+5时区的攻击者的工作时间。根据我们匹配的攻击者所在时区(UTC+4 或UTC+5),再对照世界时区分布图,就可以来推断攻击者所在的区域或国家。
 
接着对该攻击组织进行更深入的分析。对这一攻击组织继续综合线索,基于互联网公开信息,进行了画像分析,认为这是一个由10~16人的组成的攻击小组。其中六人的用户ID是cr01nk 、neeru rana、andrew、Yash、Ita nagar、Naga。
 
在安天的跟踪分析中,发现该组织的部分C&C地址是一些正常的网站,经过分析我们认为,有可能该组织入侵了这些网站,将自己的C&C服务控制代码放到它们的服务器上,以此来隐藏自己的IP信息。同时这种方式还会使安全软件认为连接的是正常的网站,而不会触发安全警报。
基于现有资源可以分析出,“白象二代”组织一名开发人员的ID为“Kanishk”,通过维基百科查询到一个类似单词“Kanishka”,这是一个是梵文译音,中文翻译为“迦腻色迦”,迦腻色伽是贵霜帝国(Kushan Empire)的君主,贵霜帝国主要控制范围在印度河流域。至此推测该APT组织来自南亚某国。
 
通过这个案例,我们可以通过时区、公开信息、黑客ID、C&C域名进行溯源,并一步步递进。
3.时间戳分析比如当前北京时间是2020年7月16日晚上9点3分,而UTC时间是13点3分。
 
但这里存在一个问题,当有很多恶意样本的时候,我们基于多个样本时间戳并结合正常作息时间进行分析,才能判断其来源。但是,如果仅从一个样本进行分析,其准确率还是会有影响,有的恶意软件是深夜发布,也影响了该方法的准确性,同时混淆、加壳、对抗样本也能影响我们的实验效果,但作者仅是提供了一种方法,更深入的研究还在继续,如果您有好的方法也欢迎和我讨论。
 
这里我们PE软件获取的时间是“2020-06-19 10:46:21”,对应北京时间是19点46分。因为作者习惯晚上写代码,但如果是软件或恶意样本,大公司通常会有正常的作息,从而可以结合海量数据分析来确定最终的软件来源地区或国家。
- Fri Jun 19 10:46:21 2020 UTC
- 2020-06-19 10:46:21
此时的Python代码如下:
- import pefile
- import time
- import warnings
- import datetime
- import os,string,shutil,re
- #忽略警告
- warnings.filterwarnings("ignore")
- PEfile_Path = "MFCApplication.exe"
- #----------------------------------第一步 解析PE文件-------------------------------
- pe = pefile.PE(PEfile_Path, fast_load=True)
- print(type(pe))
- print(pe)
- print(pe.get_imphash())
- #显示DOS_HEADER
- dh = pe.DOS_HEADER
- #显示NT_HEADERS
- nh = pe.NT_HEADERS
- #显示FILE_HEADER
- fh = pe.FILE_HEADER
- #显示OPTIONAL_HEADER
- oh = pe.OPTIONAL_HEADER
- print(type(fh)) #<class 'pefile.Structure'>
- print(str(fh))
- #----------------------------------第二步 获取UTC时间-------------------------------
- #通过正则表达式获取时间
- p = re.compile(r'[[](.*?)[]]', re.I|re.S|re.M) #最小匹配
- res = re.findall(p, str(fh))
- print(res[1]) #第一个值是IMAGE_FILE_HEADER
- res_time = res[1].replace(" UTC","")
- # Fri Jun 19 10:46:21 2020 UTC
- #获取当前时间
- t = time.ctime()
- print(t,"\n") # Thu Jul 16 20:42:18 2020
- utc_time = datetime.datetime.strptime(res_time, '%a %b %d %H:%M:%S %Y')
- print("UTC Time:", utc_time)
- # 2020-06-19 10:46:21
- #----------------------------------第三步 全球时区转换-------------------------------
- #http://zh.thetimenow.com/india
- #UTC时间比北京时间晚八个小时 故用timedelta方法加上八个小时
- china_time = datetime.datetime.strptime(res_time, '%a %b %d %H:%M:%S %Y') + datetime.timedelta(hours=8)
- print("China Time:",china_time)
- #美国 UTC-5
- america_time = datetime.datetime.strptime(res_time, '%a %b %d %H:%M:%S %Y') - datetime.timedelta(hours=5)
- print("America Time:",america_time)
- #印度 UTC+5
- india_time = datetime.datetime.strptime(res_time, '%a %b %d %H:%M:%S %Y') + datetime.timedelta(hours=5)
- print("India Time:",india_time)
- #澳大利亚 UTC+10
- australia_time = datetime.datetime.strptime(res_time, '%a %b %d %H:%M:%S %Y') + datetime.timedelta(hours=10)
- print("Australia Time",australia_time)
- #俄罗斯 UTC+3
- russia_time = datetime.datetime.strptime(res_time, '%a %b %d %H:%M:%S %Y') + datetime.timedelta(hours=3)
- print("Russia Time",russia_time)
- #英国 UTC+0
- england_time = datetime.datetime.strptime(res_time, '%a %b %d %H:%M:%S %Y')
- print("England Time",england_time)
- #日本 UTC+9
- japan_time = datetime.datetime.strptime(res_time, '%a %b %d %H:%M:%S %Y') + datetime.timedelta(hours=9)
- print("Japan Time",england_time)
- #德国 UTC+1
- germany_time = datetime.datetime.strptime(res_time, '%a %b %d %H:%M:%S %Y') + datetime.timedelta(hours=1)
- print("Germany Time",germany_time)
- #法国 UTC+1
- france_time = datetime.datetime.strptime(res_time, '%a %b %d %H:%M:%S %Y') + datetime.timedelta(hours=1)
- print("France Time",france_time)
- #加拿大 UTC-5
- canada_time = datetime.datetime.strptime(res_time, '%a %b %d %H:%M:%S %Y') - datetime.timedelta(hours=5)
- print("Canada Time:",canada_time)
- #越南 UTC+7
- vietnam_time = datetime.datetime.strptime(res_time, '%a %b %d %H:%M:%S %Y') + datetime.timedelta(hours=7)
- print("Vietnam Time:",vietnam_time)
复制代码

输出结果如下图所示,不同地区有对应的时间分布,如果正常作息是早上9点到12点、下午2点到5点,从结果看更像是来自India、England、Japan等地区。当然,只有恶意样本很多的时候,我们才能进行更好的溯源,哈哈~
 
五.总结写到这里,这篇文章就介绍完毕,希望对您有所帮助,最后进行简单的总结下作者的猜想。
- 通过PE文件分析抓取创建文件时间戳,然后UTC定位国家地区,但受样本数量较少,活动规律不稳定影响很大
- 通过静态分析获取非英文字符串,软件中一般有供该国使用的文字,然后进行编码比对溯源地区
- 某些APP或软件存在流量反馈或IP定位,尝试进行流量抓取分析
- 利用深度学习进行分类,然后提取不同国家的特征完成溯源
本文尝试的是最简单的方法,所以也存在很多问题,比如当有很多恶意样本的时候,我们才能基于多个样本时间戳并结合正常作息时间进行分析,才能判断其来源。如果仅从一个样本进行分析,其准确率还是会有影响,有的恶意软件是深夜发布,也影响了该方法的准确性,同时混淆、加壳、对抗样本也能影响我们的实验效果,但作者仅是提供了一种方法,更深入的研究还在继续,如果您有好的方法也欢迎和我讨论。
最后欢迎大家讨论如何判断PE软件或APP来源哪个国家或地区呢?印度又是如何确保一键正确卸载中国APP呢?哈哈,未知攻,焉知防。加油~
学安全一年,认识了很多安全大佬和朋友,希望大家一起进步。这篇文章中如果存在一些不足,还请海涵。作者作为网络安全初学者的慢慢成长路吧!希望未来能更透彻撰写相关文章。同时非常感谢参考文献中的安全大佬们的文章分享,深知自己很菜,得努力前行。
《珈国情》
明月千里两相思,
清风缕缕寄离愁。
燕归珞珈花已谢,
情满景逸映深秋。
最感恩的永远是家人的支持,知道为啥而来,知道要做啥,知道努力才能回去。夜已深,虽然笨,但还得奋斗。
欢迎大家讨论,是否觉得这系列文章帮助到您!任何建议都可以评论告知读者,共勉。
|
|